数据库
oracle数据库自启动和关闭脚本调用
数据库灾备恢复小结
DMS使用文档
Oracle12C安装文档_李光升
Centos配置yum源的操作步骤-李光升
CCS数据库突然卡顿问题解决-徐铭
Centos 7.9静默安装oracle 12cR2详细步骤
mysql5.7数据库sql语句数据类型隐式转换的反逻辑BUG
RDS MySQL临时文件导致实例磁盘空间满且出现“锁定中”状态
关于Mysql引擎Myisam和InnoDB的使用
MySQL查询语句中in和exists区别详解-知识点
Mysql 的存储过程中 WITH AS 的语法和使用
Mysql 性能调优-详解
oracle数据库DG搭建
SUSE linux 配置时钟同步服务NTP/Chrony
oracle数据库实例开启操作文档
oracle数据库实例关闭操作文档
oracle数据库DBS备份配置文档v2
ALiYun ECS CENTOS数据上传到OSS操作手册
Oracle - LOGMINER配置方法
oracle sysaux表空间爆满清理unified auditing数据
sysaux表空间爆满WRI$_ADV_OBJECTS占用严重
SAP权限对象
SYSAUX表空间WRI$\_ADV\_OBJECTS表过大清理V2
oracle:表访问方式
ORA性能诊断调优
数据字典(DICT)和性能事件类型(EVENT)
日志挖掘LogMiner
RMAN sql_id “0az7czjdw8z7j” 执行计划异常
Oracle11g Active Data Guard搭建、管理
ORACLE LOGMINER配置v2
oracle日志组调整
ECS linux服务器挂载nas磁盘失败
oracle数据库修改字符集
datapump数据泵导入导出
OA系统数据库ADG架构搭建
IPS数据库SQL执行异常:ORA-00600
oracle 12c 创建PDB
oracle数据库监听异常
lvm:阿里云磁盘扩容,lvm扩容
Redis基本操作
SAP S4 CLIENT COPY(800->400)
日常数据库操作
PGSQL操作
# ORA-00054: resource busy问题处理
OA数据库服务器故障分析报告
CCS数据库生产数据库(北京中心)覆盖到VER环境数据库(乌兰察布):使用nonpdb to pdb迁移方式
WINDOWS环境Django框架连接MySQL数据库配置
Django开发学习实战
什么是向量嵌入?
OA数据库服务器内次异常增长问题分析
基于AI的自动化服务器管理
AI技术发展趋势及其在农牧食品行业的创新应用
IPS数据库日志表数据归档&表分区
国产编程模型GLM-4.6海外爆火:性能媲美ClaudeSonnet,性价比优势显著
免费开源的零代码平台 / 无代码平台,敲敲云 v2.2.0 版本
数据库原理与应用
AI发展近况分析
ORACLE ADG环境下解除ADG关系并激活备库为独立数据库
麦肯锡重磅报告:关于未来的生存指南,当57%的工作被自动化,我们如何与AI结成利益共同体
【Oracle】Cursor(游标)
ORACLE数据库在曾经的备库(路径一致)进行不完全恢复
获取执行计划的6种方法
人工智能行业的发展已进入“系统竞争”时代
2026年AI与机器人发展趋势
事务未提交导致行锁等待问题处理
MongoDB日常操作命令
2026年人工智能前沿技术趋势与应用落地分析
Doris开发
本文档使用「觅思文档专业版」发布
-
+
首页
SAP S4 CLIENT COPY(800->400)
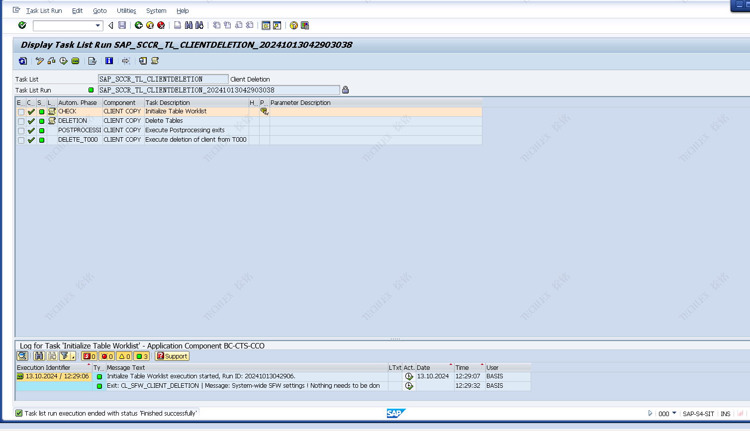
1. 数据库备份 登录跳板机,在hanastidio备份 1.生产     2.s4s   备份设置     备份bpd  备份hdd    SLP   SYSTEMDB    1. 调整10.7.8.6服务器的hosts:hostnamectl set-hostname hanadev   重启数据库      1. 停其他租户数据库释放内存 2. **alter** **system** stop **database** HDD  1. **alter** **system** stop **database** BPD  1. **alter** **system** stop **database** SLP 2除去HDS/SYSTEMDB,其他数据库状态均为关闭状态  1. 在client 000删除client 400:scc5n Scc5n:client 400,作为任务列表执行  作为后台作业执行  Scc3查看删除进度  完成   1. client copy:000集团 2. 新建400  1. 定义client copy任务:excute as tasklist   以下也可以排除  勾选作为任务列表执行  在后台启动/恢复任务列表运行  查看传输进度:SCC3  1. 完成client copy  1. 启动其他数据库 **alter** **system** start **database** HDD **alter** **system** start **database** BPD **alter** **system** start **database** SLP 1. 800:恢复client copy期间被挂起的作业:client copy事件触发自动挂起job,client copy执行完成后,job自动恢复执行   1. PO\_AAE源配置 2. 创建PO-VER,权限分配sap\_all(po\_ver/xx) 3. Sm59: 到外部服务器的HTTP连接,测试PO\_UAT\_AAE,通的   1. sxmb\_adm:将测试通的连接PO\_UAT\_AAE配置到参数IS\_URL:dest://PO\_UAT\_AAE    1. 检查AMS系统 1. AMS使用账号状态检查:TQLS\_RFC01/Txx 2. 证书检查:若证书异常可以替换证书,存放路径 D:\mydb\运维文档\TAMS\tqls\_s4s\_strustsso2 十一、 注释,本次执行花时间比较多,导致当天凌晨的作业无法执行,需要手动执行,特备注需要手动执行的作业列表: 1. Fico:按顺序执行 1. 作业:ZCOR0070\_SL-饲料进销存-考核 立即执行 2. 作业:ZCO0090\_N3\_* 每个公司一个,逐个执行 3. 作业:ZCO0090\_N3\_JS+ME11\_* 每个公司一个,逐个执行 2. Sd:只有一个,去卓创网拉取价格,第一步很快可以前台执行,第二步很慢,需要后台执行 1. ZSDR0022  * + 1. 勾选“获取每日数据价格”,价格日期:最新一天的日期,执行 2. 勾选“价格处理”,价格日期:最新一天的日期,后台执行(所以,该步骤只能client copy完了在执行)
徐铭
2024年10月15日 16:57
转发文档
收藏文档
上一篇
下一篇
手机扫码
复制链接
手机扫一扫转发分享
复制链接
Markdown文件
Word文件
PDF文档
PDF文档(打印)
分享
链接
类型
密码
更新密码
有效期